Blog

Experiment 2 – Data Exploration

Why Data Exploration is Necessary

Machine learning as a data science tool is just that – a tool. A common misconception is that a data set can be thrown at a machine learning algorithm and produce results. This is especially true with real industry data, which, by its very nature, is imperfect and contains lots of noise. Unlike the prototypical datasets used in machine learning tutorials and demonstrations (e.g., Iris dataset or “toy” dataset), industry data requires a substantial amount of exploration, cleaning and preprocessing before it can be used to train a machine learning algorithm for segmentation, classification or prediction purposes. A complete and thorough understanding of the data at hand is necessary to make informed decisions about which techniques to use, and what adjustments need to be made throughout the project. Still, even the best solutions are often subject to change and evolve.

Following a process of due diligence, while time-consuming, will make the rest of the problem more manageable, and the solution more meaningful. The basic outline of a comprehensive step includes:

  1. Understanding the data
  2. Univariable study
  3. Multivariate study
  4. Basic cleaning
  5. Test assumptions

Understanding the Data

Upon further consideration of the initial feature set used in the trial run, it was concluded that many of the features used could be eliminated or aggregated. The first pass through the decision tree classifier, with strong training classification accuracy but poor testing performance, demonstrated overfitting of the model to the training set. While this is a red flag cautioning the need for more samples overall, it also serves as a warning that the predictor features are outweighing the number of target samples. The decision tree is thus “memorizing” the large number of features in the training data and not generalizing to the test set. One immediate solution is to reduce the number of features, even before feature selection is performed. This is where an understanding of the features can help tremendously. It was decided that the concentric circles should not be divided into quadrants. This makes sense from a practical standpoint, as well. Only by extreme coincidence would the success or failure of every retail store depend on the data from one specific quadrant. Rather than allowing the model to use meaningless attributes as predictors, the quadrants could simply be represented by the sum, average and standard deviation of each concentric circle.

Some questions to ask when considering the data:

  • Do I think about this variable when thinking about the problem? (e.g., when I choose which retail location to shop at, am I concerned with the property values between 3-5 miles of the store, but only in the northwest quadrant?)
  • How important do I expect this variable to be in predicting/classifying? (e.g. what would be the expected impact of including or excluding this feature?
  • Is there a logical reason why it should be included? Does it make sense? (e.g. what is the reasoning behind including total number of businesses in the area?)
  • Is this information already described in any other variable? (e.g., if ‘Beer Sales’, ‘Wine Sales’, and ‘Liquor Sales’ combined equals ‘Total Sales’, do we really also need ‘Total Sales’ as a feature?)

Univariable Study

Multivariate Study

corrmat

Bivariable Study

Experiment 1

 

e1pcavideo

As an initial exploration of the collected data, a trial experiment was performed by fitting the raw data to a decision tree model, assessing classification accuracy and feature importance, and visualizing target segmentation.

Data Collection

The predictors used included:

Property Value Data Bar/Restaurant Data Liquor Store Data Sales Tax Data Geoanalysis Data
Sum of Property Values Sum, Average, and Standard Deviation of: Number of Liquor Stores Number of Businesses Water
Average Property Value        Total Alcohol Sales Freeway
       Wine Sales Road
       Beer Sales Major Road
       Liquor Sales Parks
       Cover Charge Urban
Downtown
Civic Building

Concentric circles were arranged around each target retailer at 5, 10, and 15 mi radii and subdivided into four quadrants (NE, SE, SW, NW), for which each predictor would be calculated and considered. For example, average property value would be calculated for 12 distinct subsections (3 different distances, 4 different quadrants). The sum and average for each concentric circle were also included (e.g., sum of property values at a distance of 5 miles, 10 miles, 15 miles). This brought the feature set to a total of 134 predictors.

The initial feature set included 62 target retailers from Collin County, Dallas County, Denton County and Harris County. The targets included stores that were retail-only, as well as stores that were both wholesale/retail. Classes were determined by total delinquency amount for one delinquency period which covered 12/15/2017 – 12/31/2017. Class distinction by delinquency amounts were as follows: Class 1: >$300k, Class 2: $200k-$300k, Class 3: $100k-$200k, Class 4: <$100k. This division of classes, while seemingly arbitrary, was chosen for ease of interpretation. However, this method did not create optimally equal class sizes.

The 62 x 135 feature set was imported from SQL Server into a Jupyter notebook using pyodbc and converted into a Pandas data frame structure.

Data Preparation

Decision trees bring in the capability to handle a dataset with a high degree of errors and missing values. Due to the limited size of the data set and the relatively few null values present, missing data was treated as a 0 value, rather than removing those records or imputing null values with the mean for that feature.

Typically, machine learning algorithms require several stages of preprocessing and data cleaning. It is necessary when you are solving a system of equations. In decision trees, however, data is simply being compared as the tree is built, so normalization should have no impact on the performance. Therefore, no further preprocessing was performed on the data set for the initial trial run.

Decision Tree Model

Prior to fitting the model, the data was split into train and test subsets using a random 80/20 split, resulting in 49 training examples and 13 test examples.

A single decision tree classifier was fit using the training data using the DecisionTreeClassifier class from scikit-learn’s machine learning library. Fine-tuning of the model was needed to accommodate the set of training features. Rather than using Gini impurity (default metric) as the split criterion, entropy was chosen for its inherent aptness in exploratory analysis. The maximum depth of the tree was set to 3 splits to prevent over-fitting the somewhat scarce training data set.

Results

Accuracy

Prediction accuracy was expectedly low for a first pass of raw data without pre-processing. Out of 7 test samples, only 3 were correctly predicted (42.85% accuracy) using the model above. After adjusting the model to use Gini impurity as a split criterion, the accuracy score dropped to 2 of 7 correctly labeled (28.57% accuracy). In theory, the splitting criteria used should not influence the classification model enough to cause a 14.28% difference in accuracy, which raises concerns about the stability of the given model. Although this first pass is purely a baseline for exploration, no reasonable conclusions can be made until the sample size is increased.

Node Impurity Measures

A visualization of the decision trees for each method of splitting (entropy vs Gini impurity) further demonstrates the necessity of data pre-processing, model selection and increased sample size.

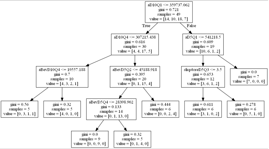
Gini impurity is the probability of a random sample being classified incorrectly if we pick a label according to the distribution in a branch. The Gini index for a node (q) is defined as:gini1

where k is the number of classes (in this case, k=4). It reaches a max value when the samples are equally distributed among all classes, and has a zero value when all samples belong to one class. Ideally the Gini index would reach 0.0 at every terminal leaf in the tree.

The gini index was calculated for each node in the first pass decision tree (see below). The gini impurity reached 0.0 on only two terminal leaves, suggesting the node splits were very impure, and that the rules created by the decision tree were unstable, not easily generalized, and most likely overfit to the the training data.

treeE1gini
Decision tree using Gini impurity

Entropy, a metric for information gain, measures the impurity of a given node through a log calculation:

entropy

where is the number of classes. If all the samples belong to one class, then entropy is zero. The maximum entropy in the case of k = 4 classes would be 2 (log2(4) = 2). We can see here that the maximum entropy value is 1.916 and largely remains above 1.0, meaning the classes were not properly separated and the rule-based logic of the decision tree was unstable even for the training set.

treeE1ent
Decision tree using entropy information gain

Feature Importance

The decision tree model found 5-6 features to be the most discriminative, as shown below, the most important being the average property value at distance = 10 mi, quadrant 1. Both methods also used aD5Q1 and a form of total mixed beverage sales at distance 10, quadrant 4 as delineating features. While there is some stability in the features used, they seem fairly arbitrary. Why is the average property value the most important, but only in quadrant 1 at distance 10? Further investigation and due diligence would be necessary to deem this accurate. Otherwise, these results suggest that the decision tree classifier is simply using whatever it can to create rules, whether they are logical or not.

e1 variable importance
Feature importance using entropy criterion
e1 variable importance gini
Feature importance using gini impurity criterion

Visualize Data

Scatterplots are commonly used to explore how the feature set segments into separate classes. In order to visualize segmentation of high-dimensional data in a 2D or 3D subspace, some sort of feature selection is required.

Because we do not know the separability of the features without initial exploration of the features involved, creating 3D scatterplots of the raw dataset would provide minimal results at best. It is improbable that any segmentation would occur, as shown below.

Three different principal component analysis techniques were used to reduce data dimensionality:

  1. PCA – standard PCA is simply a linear dimensionality reduction using singular value decomposition of the dataset to project it to a lower dimensional space. For PCA to have an effect on data, the features must be linearly separable. PCA computes actual principal components out of the feature set which can then be visualized. Here, 3 components were found and mapped into a 3D subspace.
  2. kPCA – kernel PCA relies on linearly independent feature vectors, so there is no covariance on which to perform eigendecomposition explicitly, as in linear PCA. kPCA, unlike PCA, does not compute the actual principal components themselves, but rather projections of the original dataset onto lower-dimensional components.
e1pcavideo
PCA
e1kpcavideo
kPCA – sigmoidal
e1kpcarbfvideo
kPCA – RBF

A common pitfall in data analytics is the assumption that statistical tools or machine learning techniques, like principal component analyses, will make up for a lack of samples, an overabundance of features, or unclean data. As it has been demonstrated through this trial exploratory run of a decision tree and two types of feature selection, more data is needed, and the data used must be thoroughly examined and cleaned.

After the data set has been properly prepared to be manipulated and analyzed, then more accurate decisions can be made with respect to model selection, feature selection methods, etc. The methodology can continue to evolve as adjustments are made to the approach. Thus is the nature of problem solving with machine learning.

Next Steps

  • Sample Size needs to be increased to properly train the decision tree. With only 23 total instances, it is improbable that any amount of data cleaning would allow for the successful segmentation or classification of the data set.
  • Thorough data exploration, including univariate and bivariate analysis, missing value treatment, outlier detection, and proper identification of data correlations. Before any type of principal components can be run, it needs to be determined whether or not there is any linear separability of features.
  • Continue to make adjustments to the approach and methodology